KosBeg
продолжение вчерашнего вечера, по поводу детекта вмп антивирусами. безобидный hello world на си, собраный mingw 4.9 32bit. накрытый вмпротом 3,0,9(находится в инете).
KosBeg
на вирустотале 11 из 64 говорят что вирус
KosBeg
петя накрытый вмпротом(но демо версией 3,1,2, ибо другая не справилась, и падала)...
Anonymous
в этом и проблема :)
Anonymous
https://viruscheckmate.com/id/lazWvWJqtFUZ
Anonymous
любопытно, что блокнот под вмпротом 3 версии показывает чистым :)
Anonymous
тут ещё важен размер файла, обычная структура, код, ресурсы...
Anonymous
https://virustotal.com/ru/file/918e2f34c9d917648f0eae224a697d9c52aceb040f1252de534b306ef3f83827/analysis/1502004129/
Anonymous
Baidu Win32.Trojan.WisdomEyes.16070401.9500.9999 20170804 Bkav HW32.Packed.593A 20170805 CrowdStrike Falcon (ML) malicious_confidence_80% (D) 20170710 Cylance Unsafe 20170806 Endgame malicious (high confidence) 20170721 Sophos ML heuristic 20170607 Rising Malware.Heuristic!ET#98% (rdm+) 20170805 SUPERAntiSpyware Trojan.Agent/Gen-Sinar 20170805 Symantec ML.Attribute.HighConfidence 20170805 WhiteArmor Malware.HighConfidence 20170731
Anonymous
да
Anonymous
но viruscheckmate показывает чисто, хоть и 4 ошибками
KosBeg
тоесть это список тех антивирей которые нужно обходить 🙃
Anonymous
я думаю, что автору вмпрота следует сотрудничать с крупными ав и скорей всего так и есть
Anonymous
иначе бы здесь был не десяток в основном зарубежных АВ, а палили бы все кроме десятка...
́🇷🇺
Подытожим. Всякая собака, что использует для защиты своей интеллектуальной собственности чудные формы для метаморфозы кода, легко и без проблем может втюрить нам парнокопытную скотину? опенсорс рулит
bilka00
да именно
bilka00
Лучше бы даже я не выразился
bilka00
впрочем зашивать свой код в протэктор проще чем просто к факту
bilka00
файлу
bilka00
посколько протэктор его сразу же обламает эмуляторы
bilka00
bilka00
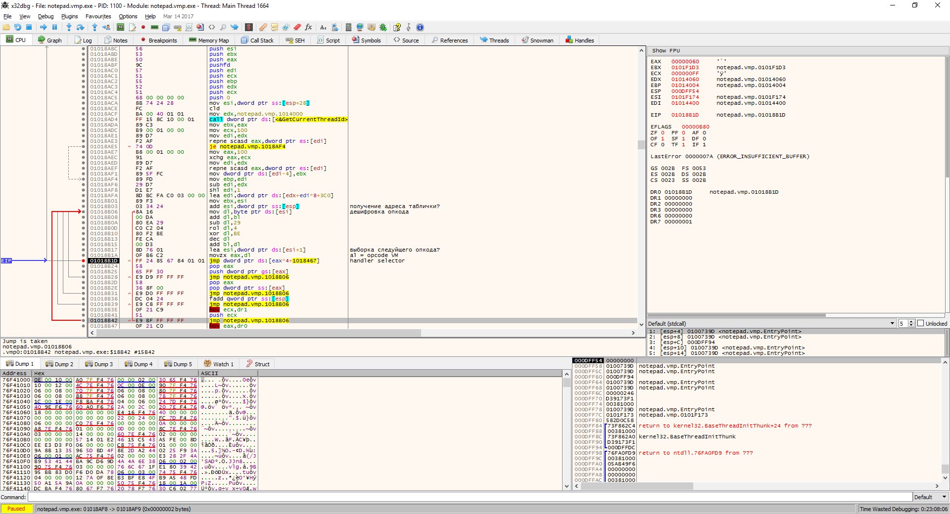
Кстати по поводу вчерашнего блокнота
bilka00
под вмп старым
bilka00
Структура дествительно очень схожа с 2.хх
bilka00
Но есть большие отличия от 3.хх
bilka00
и как сказал хороший человек
bilka00
то эта вм изи анализиться
bilka00
Ибо в открытую лежит табличка хендлеров
bilka00
Ну типа вот так
bilka00
bilka00
но это не точно
bilka00
ибо я рукожоп
bilka00
позже попробую написать мапер для вм
bilka00
что бы мапил хендлеры
bilka00
где какой
­
До вечера не напишешь мне кто ты и зачем добавился в наш уютненький -- уйдёшь в бан. Stay tuned to our little chan, comrades!
Vitaliy ◀️TriΔng3l▶️
Человек из геймдевного чата
🦥Alex Fails
Человек из геймдевного чата
он там писал что-то?
Vitaliy ◀️TriΔng3l▶️
он там писал что-то?
Я на продот там кинул ссылку. Спросил про чаты про языки программирования. Появился там сегодня, но общается по теме.
🦥Alex Fails
а, ок, поверим, сделаем chmod +w тогда
­
а, ок, поверим, сделаем chmod +w тогда
О, мы в него писать теперь сможем? А он символьное или блочное устройство?
Anatoly
xor AlexDark, AlexDark
Agal1ar3pt
xor Alex Dark, Alex Dark
Agal1ar3pt
Всё равно не работает
Anatoly
;(
­
Anonymous
invoke GetCommandLine
Anonymous
.data:00401000 ; Segment type: Pure data
Anonymous
всегда бы Pure
KosBeg
не знаю что это, но я его нашёл случайно... тут прямо таки куча учебников на любую айти тематику http://index-of.es/
KosBeg
и два http://index-of.co.uk/
KosBeg
архивы разные
KosBeg
гугль про эти сайты практиски нечего не даёт
KosBeg
хз что это, но прикольно)
KosBeg
если загуглить "z0ro Repository"(с кавычками) - то оказывается их(сайтов) много. и на каждом уникальная инфа
Anonymous
а у меня он был
Anonymous
могу ещё пару интересных блогов подкинуть
Anonymous
http://eax.me/
Anonymous
http://www.manhunter.ru/
KosBeg
http://www.manhunter.ru/
это знаю =)
KosBeg
http://eax.me/
за это спасибо
KosBeg
Чет на спам похоже
вроде куча годноты
Anonymous
https://vxlab.info/
KosBeg
открыл несколько случайных книг случайной тематики - вроде ок
KosBeg
https://vxlab.info/
тоже знаю, "Создаём скрытый TeamViewer #N" читал там)
Anonymous
(:
MrSmith
Фигня какая-то у меня инфа солидней
KosBeg
так давай, делись ;)
KosBeg
(хотя я и ту всю не перечитаю 😅)
MrSmith
У меня все шифрованно по самые гланды, половины вообще на маке нет, да и смысл тебе от книжек по cpp?
KosBeg
ааа... cpp... а там то всё что хочеш есть, практически на любую тематику
Anonymous
по цпп качественно оформленные презентации для лекций ещё нашёл... http://staff.mmcs.sfedu.ru/~dubrov/
KosBeg
но всё же основная тема - взлом всего что движется
Anonymous
может запилить облако для про.асм с шифрованием, с тем же boxcryptor под интересные файленги? :)
а зачем шифровать
Anonymous
это обсуждаемо...
Anonymous
можно не шифровать
Anonymous
но само облако с полезной инфой было бы полезно, коллективный маст хэв