Tretalek
по ip
пишет про ошибку DNS, подозреваю что не может превратить ip в имя хоста, попробуйте указать именно ip если возможно, если нет то доменное имя прикрутите
Анастасия
Приветствую! Подскажите, вот есть такое интересное расположение и не совсем понятный тип в bitrix на данные где хранится таблица. Данные нужно брать через api. Но загвостка - непонятно к чему обращаться. Подскажите!🙏 Это путь: https://***.bitrix24.ru/page/obekty/obekty/
Может есть возможность вывести всю структуру и тогда найти этот тип? Вот в настройках, когда перехожу на эту страницу указано: Настройки смарт-процесса. Совсем нет догадок - как получить данные по этой таблице. Что за тип?
Kaisi
Здравствуйте, коллеги! Подскажите пожалуйста, как можно убрать процесс в ленте новостей у пользователя, который согласовывает документ? Чтобы после того, как он согласует данное задание удалился в его ленте новостей Заранее спасибо!
Владислав Буланов
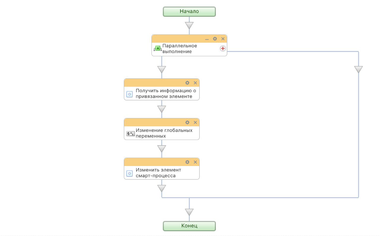
Коллеги, как из одного смарта передать в другой смарт данные поля: Нужно в из заявки взять поля вакансия и передать ее в дочерний смарт где есть привязка. Беру текстовое поле у главного смарта через активити, создаю переменную записываю туда данные из поля, и третьим активити изменяю элемент дочернего смарта тем же самым текстовым полем через переменную. как итог ничего не происходит
Владислав Буланов
Илья
Этот бп на каком из смартов запускается? Что внутри активити?
Владислав Буланов
шаблон автоматизации (редактор БП)
Илья
шаблон автоматизации (редактор БП)
Еще раз вопросы перечитайте пжл)
Владислав Буланов
Владислав Буланов
запускается на дочернем
Владислав Буланов
Владислав Буланов
Илья
А в фильтре что?
Илья
Из дочернего надо брать и в основной писать?
Владислав Буланов
Ничего нет, пробовал еще с незаполненным полем как раз таки рассматриваемая должность. Надо из глобального "Подбор персонала" в дочерний "Кандидат"
Илья
Это Активити должно быть с фильтром
Владислав Буланов
Какой фильтр по стандарту ставят?
Илья
Id смарта равно id из поля привязки
Владислав Буланов
Спасибо помогло. А можете объяснить суть этого фильтра, не совсем понимаю суть его использования
Илья
Спасибо помогло. А можете объяснить суть этого фильтра, не совсем понимаю суть его использования
Если фильтр не установлен Активити берет просто первый по ид элемент
Илья
Фильтр нужен чтобы найти нужное
Владислав Буланов
Спасибо
StartUp
а как можно получить id только что добавленных контактов ?
Artem
Подскажите! Коробочная версия. При каждом добавлении экстранет пользователя вот такая ошибка. Приходится заходить в каждого через админку и назначать его в экстранет. Как это исправить?
Aleksey
Облако. Реально ли при создании нового контакта через карточку компании не выводить поля Адрес и Реквизиты для контакта?
Aleksey
Aleksey
Подскажите, пожалуйста.. что-то что мог уже всё обсмотрел - не нашёл 👀
Сергей
Всем привет. Скажите, звонки из карточки смарт-процесса прикрепляются точно также как из если звонить из сделки?
Звонки не прикрепляются к смарт-процессам. Туда никакая коммуникация с клиентом не прикрепляется, кроме исходящих писем. По крайней мере так было раньше. Звонки можно прикреплять к смарту только доработками. Или попробовать организовать это с помощью бизнес-процессов и методов REST для прикрепления дел.
Сергей
а как можно получить id только что добавленных контактов ?
Где именно Вы хотите их получать? Они видны и в адресной строке, и в карточку контакта тоже можно вывести. А можно создать бизнес-процесс с автозапуском на создание контакта и передавать оттуда ID туда, куда надо. Только надо иметь ввиду, что в некоторых случаях при создании контакта автозапуск не срабатывает. Например, при импорте.
Сергей
У Вас поле Клиент переименовано в Контакт, а компания просто скрыта?)
Ксения
Похоже на то, что в настройках открытой линии включен чат-трекер. Отключите его.
Спасибо, попробую Еще я увидела, что для исходящих из битрикс salebot создает карточку с номером компании у себя внутри
Сергей
Спасибо, попробую Еще я увидела, что для исходящих из битрикс salebot создает карточку с номером компании у себя внутри
Имеются ввиду исходящие сообщения? А как отправляются? Вручную через чат открытой линии? Внутри Salebot - создается контакт, у которого в поле с номером телефона указан номер компании, который и подключен к Salebot?
Нуржан
Коллеги можете посоветовать инсту лучше на прямую подключит к битрикс или через сервис к примеру вазап?
Ксения
Имеются ввиду исходящие сообщения? А как отправляются? Вручную через чат открытой линии? Внутри Salebot - создается контакт, у которого в поле с номером телефона указан номер компании, который и подключен к Salebot?
Сообщения уходят через отправку из битрикс «написать в ватсап» При этом происходит: Внутри Salebot - создается контакт, у которого в поле с номером телефона указан номер компании, который и подключен к Salebot? далее добавляется в карточку клиента данный номер и к нему начинают привязываться другие диалоги» поиск по номерам тел в salebot не работает 😅 при этом на своих тестовых номерах я не могу это повторить, а на клиентских некоторых происходит так
Ксения
чат трекер выключен
Сергей
Коллеги можете посоветовать инсту лучше на прямую подключит к битрикс или через сервис к примеру вазап?
Ну у каждого свое понимание «лучше») В обоих случаях есть плюсы и минусы
Сергей
Где можно узнать какие минусы и плюсы?
1. Почитать в открытых источниках 2. Протестировать, убедиться на своем опыте 3. Спросить, дождаться ответа
Сергей
Где можно узнать какие минусы и плюсы?
Главный минус стандартного подключения - если менеджер отправит исходящее сообщение через само приложение Instagram или через его веб-версию, то это сообщение не попадет в чат открытой линии. То есть в Битрикс24 переписка будет неполной. Главный плюс стандартного подключения - это бесплатно.
Dmitry
Подскажите, если клиент написал на личный WhatsApp менеджера, можно ли как то перевести этот диалог в открытую линию?
Ксения
только отправить клиента в интегрированные с битрикс линии
Dmitry
только отправить клиента в интегрированные с битрикс линии
Может есть варианты как это ловчее сделать? Что люди используют?
Ксения
Может есть варианты как это ловчее сделать? Что люди используют?
любую линию интегрированную с битрикс отправляете сслыку на чат корпоративный в wa или телегу, куда хотите что-то принципиально другое, кроме перевода клиента в другой сервис/чат не представляю
Сергей
Подскажите, если клиент написал на личный WhatsApp менеджера, можно ли как то перевести этот диалог в открытую линию?
Зачем использовать для рабочих целей личный WhatsApp? В любом случае менеджерам нужно объяснять, что надо разделять личное и рабочее. Для работы надо организовать какой-то единый номер для всех менеджеров, и пусть клиенты пишут именно на него. Если очень хочется, то можно каждому сотруднику выделить свой номер, но это будет дорого. Менеджер может подключить свой личный номер WhatsApp, например, к Wazzup, отсканировав QR-код. И все его переписки благополучно начнут попадать в CRM. А оно ему надо? И компании не надо, я думаю. Плюс если каждого менеджера так подключить, это выйдет в копеечку. Поэтому надо просто уходить от личных переписок.
Dmitry
Я полностью с вами согласен, но часто встречаю ситуацию в региональных b2b компаниях, когда у каждого менеджера выделен свой корпоративный номер, постоянные клиенты звонят на него и естественно на него же пишут в мессенджер. И подключать всю толпу к I Wazzup довольно накладно.
Сергей
Я полностью с вами согласен, но часто встречаю ситуацию в региональных b2b компаниях, когда у каждого менеджера выделен свой корпоративный номер, постоянные клиенты звонят на него и естественно на него же пишут в мессенджер. И подключать всю толпу к I Wazzup довольно накладно.
Я Вас понимаю) Уже проходил через это. Были компании, у которых по 30-40 персональных номеров, и они хотели их все подключать. Это только 100к в месяц за WhatsApp платить. Ну жесть) Поэтому вариантов немного. 1. Переходить на переписку через единый номер. Можно 2-3 номера подключить, если есть разные отделы или направления бизнеса. 2. Все-таки раскошелиться и платить безумные деньги за интеграцию с WhatsApp. Ладно там WABA, но это же серый WA. 3. Смириться с тем, что переписки не будут попадать в Битрикс24.
Dmitry
Всем спасибо за помощь!
Нуржан
В шаблоне задачи можно ли как то поставить что бы она учитовала рабочее время компаний?
Илья
💙💙
Доброе утро, подскажите пожалуйста из за чего такая ошибка выходит, и как ее убрать, по этому айди поле является не обязательным.
Еділ
Добрый день! В конструкторе отчетов б24 в фильтрах отчета есть "Отчет за период". Подскажите пожалуйста какие даты берет за основу этот фильтр? Предполагал что "Дата начала", но как оказалось нет, теперь не могу понять как этот фильтр работает
Илья
Здравствуйте, коллеги! Подскажите пожалуйста...
Сергей
Я бы хотел сделать за контактами которые создают менеджера и провести поиск что бы поменять поле тип контакта
Контакты создают менеджера? Непонятно. Можете детальнее описать задачу? И на понятном языке. Вы хотите сделать так, чтобы если контакт создается именно менеджером, то в поле контакта "тип контакта" автоматически устанавливалось какое-то значение?
StartUp
Да
StartUp
У нас контакт + сделка
Сергей
Здравствуйте, коллеги! Подскажите пожалуйста...
Раздел Автоматизация - Бизнес-процессы - Все запущенные. Там воспользуйтесь фильтром и найдите Ваш БП на компании. И массово остановите.
Artem
Подскажите! Есть гугл таблица 1 строка = 1 элементу смарт процесса Вопрос: Как этот элемент смарт процесса создавать при добавлении новой строки?
Сергей
У нас контакт + сделка
А какое это имеет отношение к задаче? Как будто не хватает информации от Вас. Создайте шаблон БП на сущности контакт - с автозапуском при создании. Поставьте в начале условие - только определенные сотрудники. И меняйте поле в контакте.
Ольга
Привет всем, можно ли на облаке в календаре добавить пользовательские поля?
Muhammad
Доброго времени и суток, подскажите пожалуйста изза чего такое происходить ?
Muhammad
у нас такое очен часто начало такое происходит неизвестный удаляет товар менят сумму и тп
Muhammad
Какие-то интеграции хулиганят
подскажите как можно отследить?
Мухаммад
Добрый день, возможно ли создать бизнес-процесс, который будет создать задачи в проекте, на основе изменения полей в уже существующих компаниях, с циклом 1 раз в квартал. Если да, то проконсультируйте пожалуйста.