Anonymous
люблю vscode за то, что с ним можно что угодно сделать, хоть удобное развертывание при помощи кнопки
Ryner Reinhardt
Или ты под вендой из без WSL?
люблю vscode за то, что с ним можно что угодно сделать, хоть удобное развертывание при помощи кнопки
Трахая мозг меньше, чем в вим, который настраивать -- пол жизни потерять
Anonymous
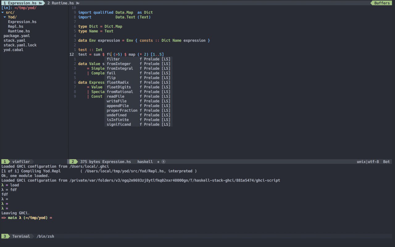
Аптайм 11 дней...
Anonymous
Винды бы такой же
Anonymous
Ээээ, bash скрипты?
это плангин под vscode
Anonymous
вот эта кнопочка
Anonymous
А можно просто поставить SpaceVim
Мммм, плангин ради плангина
Anonymous
Даа...
Anonymous
Много у тебя свободного времени на настройку всего этого
С него и тащил последнее время😂
Anonymous
Хотя красиво, не спорю
Ryner Reinhardt
Много у тебя свободного времени на настройку всего этого
Там нечего настраивать. Подрубаешь плагин и работаешь
Ryner Reinhardt
Подрубаешь плагин и работаешь
В виме то?
Ryner Reinhardt
Anonymous
Ну да
У тебя до сих пор мак же?
Ryner Reinhardt
Мне vim нравится своей скоростью, в нем все мгновенно происходит
Ну да
Любовь к умолчаниям...
Ryner Reinhardt
У тебя до сих пор мак же?
Ага, не помню как раньше было, вроде на хакинтоше сидел, но теперь он настоящий
Ryner Reinhardt
Только клаву приходится сжатым воздухом время от времени прочищать
Мне vim нравится своей скоростью, в нем все мгновенно происходит
А по памяти так же как вскод, если tsserver запускать
Ryner Reinhardt
А по памяти так же как вскод, если tsserver запускать
Поменьше должно быть, ибо VS Code на электроне
Ryner Reinhardt
Как же разобрать, промыть, просушить?😁
Разобрать клаву на макбуке, забавно :)
Поменьше должно быть, ибо VS Code на электроне
Чутка, несравнимо с сервером тс 😔
Чутка, несравнимо с сервером тс 😔
Поэтому искал альтернативу типизированного языка, но менее требовательную
Ryner Reinhardt
Он у тебя не печет?
Кстати, а ты работающий разраб, или как хобби?
Anonymous
Ryner Reinhardt
Да
JS? Я вот на iOS попробовал поработать, язык куда лучше, но платформа говно, тупое ООП в UIKit
Anonymous
Кстати, а ты работающий разраб, или как хобби?
Работающий, да. На хобби времени нет, к сожалению
Ryner Reinhardt
А ты, видимо, хочешь пойти нахуй
Для каких задач?
Игру на phaser делаю, надоело jsdoc писать и иногда помогает отловить откровенный бред в логике
Ryner Reinhardt
Для каких задач?
Может на новых проектах начну юзать что, благо возможность есть
Постепенно ухожу на фронт, т.к. фулстек ниочёмное занятие
Ryner Reinhardt
Ага, тоже как fullstack работал
Ryner Reinhardt
Обычно работодатели на таких должностях совсем конченные
Akhmadbek Ergashev ☕️
ой
Зато какой опыт😁
Akhmadbek Ergashev ☕️
Ryner Reinhardt
Ryner Reinhardt
Работающий, да. На хобби времени нет, к сожалению
Мам, меня опять с девушкой путают
Groosha
Groosha
Опять воскресенье...
Anonymous
Ryner Reinhardt
Опять воскресенье...
Ох уж эти тупые выходные
Ryner Reinhardt
Сочувствую
Кстати, ты на андроиде?
Ryner Reinhardt
Просто на iOS Telegram сильно батарею жрет на background'е, из-за бага
Andrey
За тред с яп, отдельное спасибо, чуток почерпнул
Akhmadbek Ergashev ☕️
шо
Akhmadbek Ergashev ☕️
Ryner Reinhardt
За тред с яп, отдельное спасибо, чуток почерпнул
Можем еще что-нибудь интересного порассказывать
Ryner Reinhardt
шо
I'm not a girl
Akhmadbek Ergashev ☕️
Akhmadbek Ergashev ☕️
SHOCKED!
Andrey
Подчерпнул всякий бред*
С моим перепрофилирование из сись админов в прогеры любая информация ценная
Ryner Reinhardt
Это еще лучше, чем то что на улице происходит, у меня постоянно спрашивают время и подобное
Ryner Reinhardt
Рассказал это подруге, она сказала что они hitting on me, без понятия как это на русский нормально перевести
Anonymous
Anonymous
@DoctorRyner это ты
Ryner Reinhardt
Anonymous
Не, это я
Это ты? о_О
Ryner Reinhardt
Да