{ Amir }
Нужно весь код видеть
Сергей
Попробуй убрать равно и стиль...просто оставь активкласснейм
{ Amir }
Ошибок ни каких нет?
{ Amir }
Заливай на гитхаб
Юрій
Заливай на гитхаб
окей, сейчас залью и скину) спасибо!
{ Amir }
Покажи скрин css
Юрій
Покажи скрин css
так при чем здесь css если не добавляет класс ?)
Сергей
Ща попробую с телефона на гит зайти вспомнить..
{ Amir }
Мало ли
Юрій
все самые простые варианты я уже проверил)
{ Amir }
Url в строке profile или Profile?
{ Amir }
Ждём ссылку на репо
Сергей
Ещё не всё простые проверил.. попробуй изменить имя с active на другое..у тебя ide почему то выделяет этот тег как неиспользуемый и неправильный...
Сергей
Может у навлинк оно зарезервировано..пока больше идей нет...
Сергей
А...ещё допиши exact в теги попробуй..из за сплеша одинакового во всех тегах может быть..
Сергей
Там простых вариантов ещё пачка..))
Юрій
https://github.com/Fedechkoyura/react
Сергей
Exact className и т.д. exact говорит роуту что бы точно читать весь урл..обычно его пишут перед "/" что бы не читал то что за ним роут..но мало ли может и тут что то даст..
Сергей
Да вроде норм все в коде...единственное что смущает что в апп просто класснейм а в навбаре уже модули...в таком сочетании вроде и должно работать но может при компиляции где то что то не срастается..х.з.
Сергей
Непонятно...я все на модулях сразу писал везде поэтому не знаю..и на scss...
Сергей
Хотя вряд ли...тут до css проблемма
Юрій
странно.. очень странно)
Viktar
странно.. очень странно)
Попробуй переустановить модуль react-router-dom, может криво установился.
Сергей
У тебя странно что выделены серым активкласснейм...этого быть не должно..иде ругается что теги неправильно заполнены..
Юрій
обычное выделение )
Юрій
Сергей
Тогда вообще непонятно..)))
Сергей
Попробуй npm i прогнать...пусть проверит модули..и перезапусти проект...
Pasha
Ребят привет, в одном из уроков увидел такое выражение, это тернарный оператор такой или что?
Pasha
Владислав
нет
Владислав
Это похожая на него условная конструкция
Dmitriy
♥️React.js
Dmitriy
Всегда хотел примкнуть к клану реактовцев
Сергей
Тогда я исчерпался...идей больше нет..)))
Pasha
Это похожая на него условная конструкция
она как-то называется? как про неё можно почитать?
Юрій
Тогда я исчерпался...идей больше нет..)))
🙆‍♂️🙆‍♂️ вот задачка) может к Димичу обратится ) интересно в чем же проблема то ..
Владислав
она как-то называется? как про неё можно почитать?
Просто запомни, что в левой части происходит какое-то сравнение, а в правой должен быть какой-то метод или функция
Pasha
если тут тру && делать это ?
Сергей
По сути это можно прочитать как -- и -- если то то и то сделай и это...иначе ничего..
Viktar
она как-то называется? как про неё можно почитать?
Это не какая-то конструкция, а обычное условие, если слева тру (т.е. в пропсах пришла текущая страничка), то применить класс ....., если false, то класс не применять
Сергей
Типа того...есть ещё вариант или ...или это а если нет то это...но написать не могу на телефоне палок нет...)))
Viktar
Да в фигурных скобках можно любые условия писать, и И, и ИЛИ, и комбинировать их
Сергей
Похоже на тернарники только немного гибче можно использовать..
Pasha
а если бы было написано this.props.currentPage === p || styles.... что оно будет делать?
Pasha
в любом случае применит стили?
Viktar
А тернарный оператор это знак ?. (условие) ? (делаем что-то если true) : (делаем что-то если false)
Сергей
Вспомнил..логический оператор вроде...а тернарники условные операторы..
Viktar
Нет, это все условные операторы, но бинарные (и, или, ....) принимают два аргумента, а тернарный (единственный в своем роде) принимает три.
Ihor
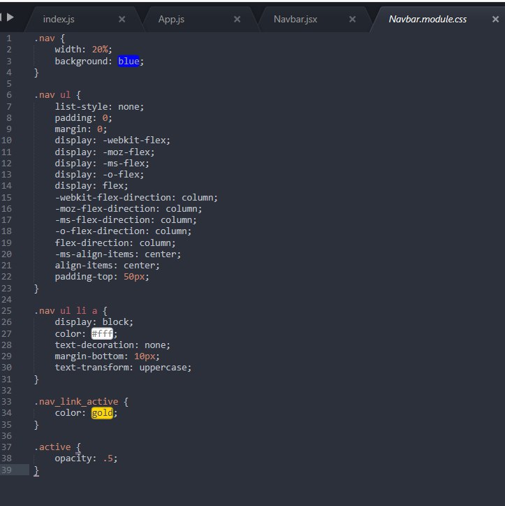
@yuriyfedechko в джс пишешь на всех навлинках {classes.test}
Ihor
а в цсс пишешь этот класс и стили. просто модуль не находит твоих классов актив1 актив2 и др в стилях и не добавляет эти классы понятно? ))
Viktar
в любом случае применит стили?
Нет, ИЛИ срабатывает на первом true, так что если условие слева вернёт true, то он присвоит не класс а логическое true
Сергей
а в цсс пишешь этот класс и стили. просто модуль не находит твоих классов актив1 актив2 и др в стилях и не добавляет эти классы понятно? ))
Вроде нет...он тогда все равно присвоит вроде класс андефайнед...хотя могу и путать..надо проверять..но как вариант
Ihor
ну выкачал его проект. запустил и сделал это и заработало
Viktar
https://learn.javascript.ru/logical-operators
Да, ты прав, логические И, ИЛИ, НЕ и условные операторы if и ?
Сергей
ну выкачал его проект. запустил и сделал это и заработало
Я так ни разу не попадал потому и в голову не пришло...пару раз ошибался с библиотекой classname но там при ошибке присваивает класс андефайнед потому и в голову не пришло...
Сергей
Все гениальное просто...)))
Pasha
спасибо ребят, все понял))
Viktar
В случае с И, сначала рассчитывается левая часть выражения и если результат true, то переходит к вычислению правой части, если и там true, то присваивается результат правой части.
Сергей
Удобно подряд несколько вариантов пробрасывать на проверку...не надо громоздить цепочки if else
Viktar
А у ИЛИ, если в левой части true, то к правой выполнение не перейдет, а вернёт результат выполнения левой части, при сравнении, как у тебя в примере, присвоится логическое значение true
Viktar
Т.е. класс не присвоится.
Viktar
А вот если в пропсах ничего не придет, то класс присвоится)))
Pasha
спасибо большое)
Viktar
Удобно подряд несколько вариантов пробрасывать на проверку...не надо громоздить цепочки if else
В примере как у Паши if не будет работать, там только бинарные операторы работают
Юрій
а в цсс пишешь этот класс и стили. просто модуль не находит твоих классов актив1 актив2 и др в стилях и не добавляет эти классы понятно? ))
я запушил не ту версию в гит. там обычный active класс. пробовал и с классом test и без него .. ничего не работает