Vladimir
у тебя наверное два процесса запущено
Vladimir
остановить все процессы и запустить один
(」°ロ°)」
если у вас shieldy bot удаляет сообщения с ссылками на godbolt то просите /trust у админов
Loork
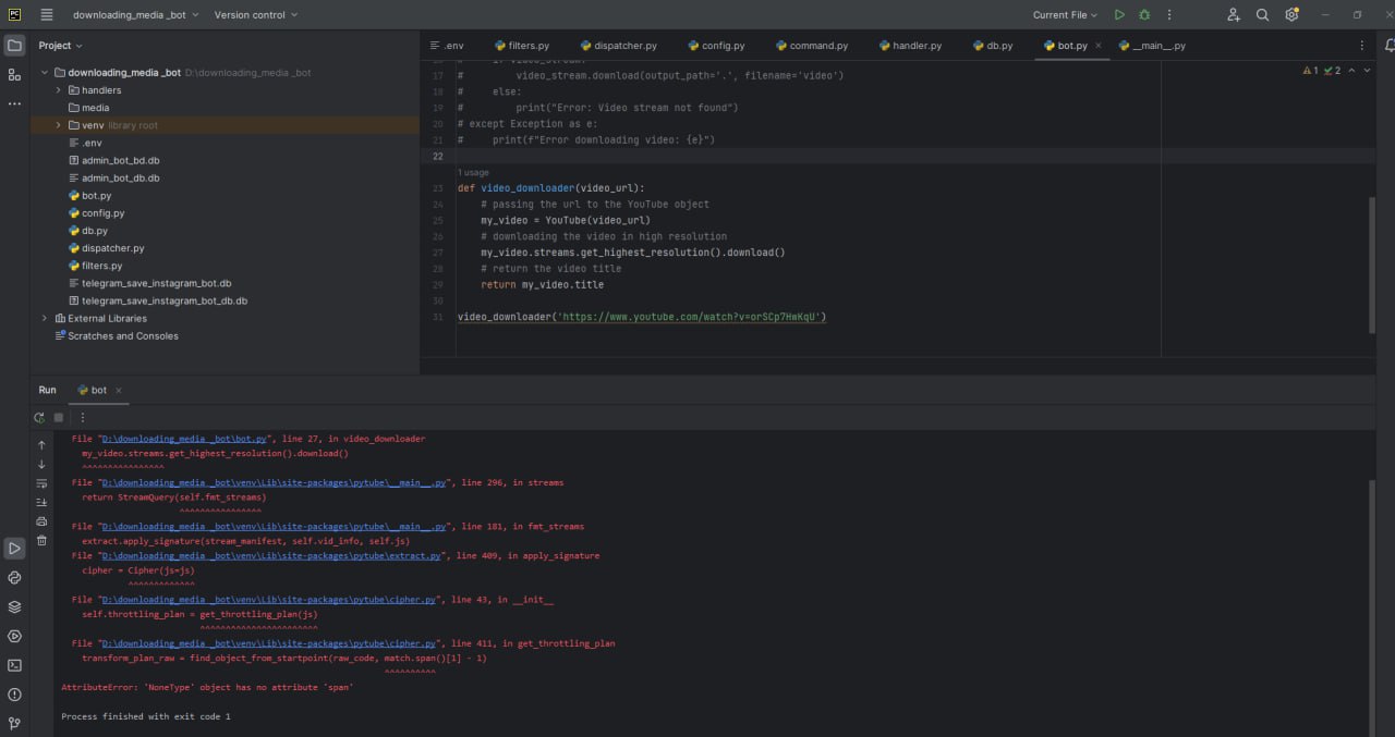
Всем привет. Написал функцию по скачиванию видео с ютуба. Но почему-то всплывает ошибка. Использую библиотеку pytube
(」°ロ°)」
Всем привет (восстановленное сообщение: https://t.me/propython/70728) в коде https://godbolt.org/z/94r8eqv5h двумя способами timeit vs time измеряются временные длительности трех реализаций чтения информации о стекфрейме почему в выводе для двух функций из трёх присутствует 86я строка вместо 97 или 81й?
Loork
видимо либа устарела, проверяй версии
У меня последняя версия установлена
Tim
У меня последняя версия установлена
от какой даты? в общем же ошибка выводится, смотри если это из либы - значит что-то в ней сломано
(」°ロ°)」
от какой даты? в общем же ошибка выводится, смотри если это из либы - значит что-то в ней сломано
она ищет то чего в коде больше нет /opt/homebrew/lib/python3.11/site-packages/pytube/cipher.py search возвращает None потому что в raw_code нет никакого try (убрали) наивный хардкод основанный на magicstring был послан гуглом на болота (cудя по stackexchange уже не первый раз) https://stackoverflow.com/questions/68945080/pytube-exceptions-regexmatcherror-get-throttling-function-name-could-not-find ...
(」°ロ°)」
У меня последняя версия установлена
ютуб просто не уважает эту либу
Loork
ютуб просто не уважает эту либу
и как мне сделать скачивание видео с ютуба?
(」°ロ°)」
и как мне сделать скачивание видео с ютуба?
не знаю в pro.python это скорее всего offtopic
(」°ロ°)」
и как мне сделать скачивание видео с ютуба?
тебе туда https://github.com/pytube/pytube/issues/1799 там спроси авторов
(」°ロ°)」
и как мне сделать скачивание видео с ютуба?
открываешь https://github.com/pytube/pytube/issues/1799 и листаешь вниз идешь на ... https://github.com/abanand132/pytube листаешь на чтото релевантное почти вниз сносишь pip uninstall pytube ставишь pip install git+https://github.com/abanand132/pytube запускаешь (типа не офтоп хотя....) from pytube.cli import on_progress from pytube import YouTube def get(url): yt = YouTube(url, on_progress_callback=on_progress) #content = yt.streams.filter(only_audio=True).order_by('abr').desc().first() content = yt.streams.filter(progressive=True, file_extension='mp4').get_highest_resolution() content.download() return yt.title #print(get("https://www.youtube.com/watch?v=EeeGMdRdH5I")) #EeeGMdRdH5I is age restricted, and can't be accessed without logging in. print(get("https://www.youtube.com/watch?v=EYHv8eJrW2Y")) profit ↳ |██ | 2.3%
(」°ロ°)」
у ютуба защита от наивных качалок
Loork
Что за фигня с библиотекой aiogram? Установил версию 3.1.0, но почему-то executor не видно. У меня есть другой бот с такой же установленной версией, но он работает. Пробовал удалять venv, заново создавать и устанавливать aiogram 3.1.0
Loork
牙尸凵长
ексекьютора нет в тройке
Loork
Всем привет. Подскажите, какие есть норм библиотеки для распознавания порно контента? Сейчас затестил библиотеку nudenet, не на все 100% справляется, например не распознала анус девушки
иван
забудь эту идею, найми модераторов и всё
(」°ロ°)」
Сначала формально попробуй объяснить что такое порно ... потом то же самое обьясни машине за дешево. Тебе нобелевку дадут. Потом просто сделай бота на нейронке натрененой за килобакс энергии и потом обломись когда тебе в чат кинут: - период размножения бабуинов/павеанов - генеренный прон в нетипичных текстурах qrкодов/геометрии и тд.
Loork
забудь эту идею, найми модераторов и всё
просто уже есть один такой бот в теле
иван
скинь
(」°ロ°)」
В данном случае является обнажённые части тела: жопа, член и голые сиськи
https://techcrunch.com/wp-content/uploads/2022/11/Screenshot-39-31qfhHp8N-transformed.png https://techcrunch.com/2022/11/17/meet-unstable-diffusion-the-group-trying-to-monetize-ai-porn-generators/
(」°ロ°)」
проблема курицы и яйца: нужно иметь достаточный опыт чтобы распознать чужую шизу тривиальные образы ты конечно распозать можешь способов полно и все они жручие мыщх вообще очень давно предложил находить прон по среднестатистическому цвету - это еще в эпоху когда никаким распознаванием и не пахло. и это даже работало сейчас вот https://www.kaggle.com/code/dan1ar/andreev-hw3-xxx-recognition удачи
(」°ロ°)」
как ты нейронке обьяснишь что это не то чем является и что это значит именно то что ты бы хотел не пропустить? это просто помидор с фотожабой и таких фоток прям с реальных объектов "показалось" которые могут быть расценены как прон но ими не являются тысячи не говоря уже о том что генерить их скоро станет проще, чем опять же распознавать - значит такой бот будучи обнаруженным будет рано или поздно задедосен потоком подобного контента
Кастро
Ребят, я вот одно понять не могу. Почему в Python, который является интерпретируемым языком, все библиотеки идут в виде машинного кода, и как правило написаны на других языках программирования???
Jaspy
В Python большинство библиотек, используемых для выполнения определенных задач (например, для работы с базами данных или для научных вычислений), написаны на других языках программирования, таких как C, C++, Fortran и других. Существует несколько причин, по которым библиотеки для Python часто написаны на других языках программирования: 1. Производительность: Python - интерпретируемый язык, который работает медленнее, чем компилируемые языки, такие как C или C++. Написание критических по производительности частей библиотек на этих языках позволяет достичь лучшей производительности, чем при использовании только Python. 2. Наследование: многие библиотеки разрабатывались долгое время и имеют большой кодовый базис, написанный на других языках программирования. Использование этих существующих библиотек облегчает разработку и сокращает время, необходимое для создания новых решений. 3. Возможности языка: некоторые операции и возможности лучше реализовать на других языках программирования. Например, для работы с низкоуровневыми системными вызовами или для использования специализированных библиотек, написанных на определенных языках программирования, требуется написание кода на этих языках и последующая интеграция с Python. 4. Совместимость с другими языками: Python предлагает возможность вызывать функции и использовать библиотеки, написанные на других языках программирования, с помощью механизмов расширения Python (например, с использованием API или библиотеки ctypes). Это позволяет использовать уже существующий код, написанный на других языках, в Python-проектах без необходимости его переписывания с нуля. В целом, использование библиотек, написанных на других языках программирования, позволяет Python комбинировать простоту и гибкость разработки на высоком уровне с возможностью реализации высокопроизводительных и специализированных задач, что делает его популярным языком программирования во многих сферах.
Alexey
Ребят, я вот одно понять не могу. Почему в Python, который является интерпретируемым языком, все библиотеки идут в виде машинного кода, и как правило написаны на других языках программирования???
CPython написан на C. Он поддерживает C расширения. Некоторые библиотеки пишут на C и подключают как расширение. Благодаря этому увеличивается скорость и нет проблем с GIL, если эта библиотека решает cpu-bound задачи
Кастро
Вот к примеру есть сугубо компилируемые языки: C, C++, Rust, Go Для них нормально поставлять библиотеки в виде машинного кода, ибо все равно это будет скомпилировано в него.
Кастро
Есть сугубо интерпретируемые языки: Java, JavaScript, Perl, Ruby Библиотеки для них по хорошему должны быть либо в виде исходного кода, либо в виде байт-кода (как в случае с Java), ибо интерпретируемые языки на то и нужны, чтоб быть кроссплатформенными.
Кастро
Но Python оказался исключением - он вроде бы как интерпретируемый, но библиотеки под него нативные, причем для разных ОС разные. Поэтому бывает такое, что какой-то библиотеки нет именно под твою ОС (сам сталкивался)
Кастро
Вот к примеру Java или JavaScript заработают на любом куске металла на котором есть интерпретатор одинаково. Все библиотеки по умолчанию будут работать везде. Поэтому ты будешь уверен, что эта программа РЕАЛЬНО заработает везде. С Python такого нет
Vladimir
Разная архитектура, разные задачи, философия это хорошо, но в чем проблема у тебя не понятно. Разберись какая у тебя задача, и выбирай подходящий язык программирования для твоей задачи. А то что Python не запускается на холодильнике или микроволновке это конечно грустно, но можно пережить.
Loork
Всем привет. Подскажите, как можно скачать видео с инстаграмма? Посмотрел библиотеку instaloader, но это не совсем то. Там необходимо для скачивания указывать в аргументе имя пользователя, который загрузил видео, к тому же там скачивается абсолютно всё со страницы пользователя. Мне же нужно просто конкретное видео
(」°ロ°)」
Ребят, я вот одно понять не могу. Почему в Python, который является интерпретируемым языком, все библиотеки идут в виде машинного кода, и как правило написаны на других языках программирования???
Потому что они библиотеки/тулы и тд. Причем не все. Отладчиком можно посмотреть у каких есть интерпретируемый код. Почему тулы должны быть не интерпретируемыми: Потому же почему молоток и остальные инструменты должны быть из технической стали и не разборные. Это инструменты, которые в рамках прототипирования и вообще разработки каких то продуктов / изделий не подлежат разборке и должны работать максимально быстро. Поэтому они переписаны на чем то солидном. Иначе было бы так что для конструктора лего отвертка была бы тоже сделана из lego.
Дмитрий
подскажите по алхимии 2. есть ли способ указывать аргументы у джойна не классами, а строкой, например? sqlalchemy.select(User).join('address')
neocOd
Хочу поставить ОС на новый пк,какая лучше?Сфера работы машинное обучение и моб .разработка
Mark
Хочу поставить ОС на новый пк,какая лучше?Сфера работы машинное обучение и моб .разработка
Работай на том, что видишь удобным и лучшим. Я лет 5 просидел на арче и пересел на винду. Разницы я особо не вижу. Все на твое усмотрение. И МЛ и Моб не требовательны к ОС
neocOd
А что насчет безопасности,стоит ли перейти на линукс ?
Mark
А что насчет безопасности,стоит ли перейти на линукс ?
Если ты умелец скачивать рандомные файлы и запускать их, даже ОС пентагона тебе не поможет) Просто не ставь ничего с левых сайтов и поставь все по минимуму. Большинства (90%+) софтов бесплатны Есть интересное замечание по этому поводу: Ты никому не нужен, чтобы тебя хакали, если ты не шишка большая
Mark
А если цель развиться в Линкусе - ставь, что нет. Я так и выучил линукс и как им пользоваться
neocOd
А если цель развиться в Линкусе - ставь, что нет. Я так и выучил линукс и как им пользоваться
Если интересна сфера безопасности (как любитель,не профессия)то винда для обучения этому подойдёт.Заранее спасибо за ответ
Mark
Если интересна сфера безопасности (как любитель,не профессия)то винда для обучения этому подойдёт.Заранее спасибо за ответ
Если сфера безопасности то лучше Линукс, лучше попробовать сначала с флешки Калди (или любые другие блэкхат дистры). Можно попробовать лаборатории пентеста и изучать на них (ну или хотя бы прохождение переповторить) Когда определишься с нужными утилитами то велкам то Дебиан, Арч или любые другие дистры, только их надо будет кастомизировать. Ну тут все просто разобраться А после ставить нужные утилиты и работать как на основной Если прям сейчас тебе поставить Линукс, не разобравшись в нем - то запутаешься сильно и потратишь больше времени даже на банальные команды. Лучше изучать в свободное время, как хобби *мое личное мнение)
Jaspy
в чем ошибка
Jaspy
Mark
Поставь запятую в строке 165, после id : ..(id, )) Вроде должно исправить
Jaspy
в чем прикол
Jaspy
я ни на каких гайдах такого не видел
Mark
В этом
Mark
один элемент в круглых скобках - просто есть этот же элемент_) Ну и объяснение
Jaspy
один парень мне сказал забей
Jaspy
это чтобы ошибки не было
Jaspy
так и запомню
Gleb
подскажите, пожалуйста, связал React с Django, но когда перехожу на юрлу франта, то переходит на юрл бэка. ещё выдаётся такая ошибка: Using the URLconf defined in malanka.urls, Django tried these URL patterns, in this order: The current path, main, didn’t match any of these. до этого тестировал локально, все было на разных доменах, но сейчас на сервере -- на одном (происходит конфликт)
artur
✋ есть приложуха для клиента, которая отображает уведомления. Но когда она оффлайн (устройство выключено или интернет не подключен), то она не знает ничего о новых уведомлениях и не показывает их. Как с появлением интернета отобразить уведомления, разосланные во время оффлайна? Какая технология мне поможет в этом?
artur
Нашел. Это брокер сообщений - я искал эту тухнологию
Anonymous
Как найти наименьший показатель степени N для которого 2e<N>(где<N> заменить своим числом ) возвратить inf ?
Matvey
N = 0 while True: result = 2**N if result == float('inf'): break N += 1 print("Наименьший N:", N)
Mark
>>> sys.float_info.max 1.7976931348623157e+308
Mark
А интегер не имеет границ и работает до заполнения ОЗУ
V
В этом
Зачем юзать 3.9?
Mark
Зачем юзать 3.9?
А какой надо использовать?
Кастро
Ребят, скажите пожалуйста, а можно ли как-то упаковать программу на Python, чтоб человек скачал и сразу мог запускать, как .jar файл в Java?