Ask
+1
Ask
решил найти бога асма потому что услышал что асм это круто?)
Aiwan \ (•◡•) / _bot
нет сам на нем пишу
а что именно используешь?
Anonymous
Alexey
подскажите, пожалуйста, как понять, что я верно задизассемблировал в IDA?
Alexey
что выбрал верный процессор, и тип файла
Aiwan \ (•◡•) / _bot
в каком плане ?
масм насм фасм и т.д.
Anonymous
обычно ассемблерные вставки использую в с++. Но если бы на чистом писал то sasm
s54820
подскажите, пожалуйста, как понять, что я верно задизассемблировал в IDA?
Посмотреть на код. Если тебе в кошмарах такое не снится, тогда все нормально. Если там сплошные сдвиги, если результаты вычислений затираются через пару инструкций, если нет ссылок на данные, или они ведут в пустоту, если функции обрываются на середине — тогда ты сделал что-то не так. Или код обфусцирован. Но обфусцированный код более-менее цельно выглядит всё равно.
Alexey
Alexey
Alexey
Alexey
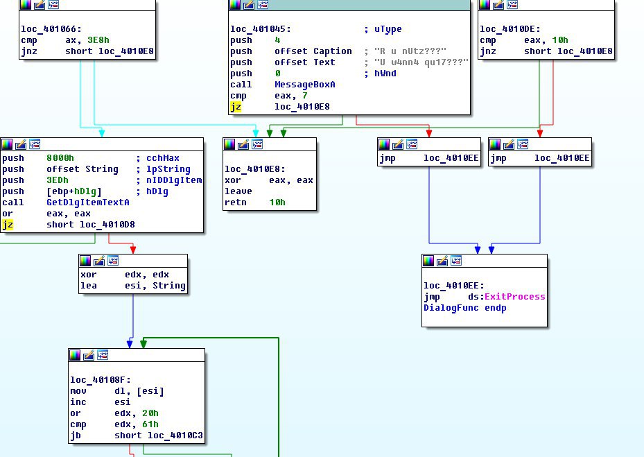
вот это выглядит адекватно?)
KosBeg
скорее нет, чем да
s54820
вот это выглядит адекватно?)
Вполне. Ты из программы выходишь нормально, а дальше там рантайм, наверное, прицепился, который не используется.
KosBeg
ты выбрал MSDOS модуль? оставь стандартный для x86/x64 pe
KosBeg
это не MSDOS прога, это PE"шка явно
Alexey
о, при стандартном выглядит гораздо лучше
Alexey
Alexey
спасибо
Alexey
KosBeg
первое что под руку попалось
Alexey
вот файл, кому интересно
Alexey
универская задачка разобрать что делает код
KosBeg
вот теперь нормально, да)
Alexey
а еще подскажите, пожалуйста принцип, как вообще проанализировать такую штуку? достаточно ли первой диаграмы?
Alexey
или нужно лазать по всему прям коду,?)
Alexey
Alexey
имеется в виду эта диаграма и весь код, написанный в ней
Ask
в данном случае достаточно
Ask
диаграмма часто решает
Pavel
https://coub.com/view/16b28n
KosBeg
прям по всему не нужно, важна только интересующая тебя часть. но тут прога очень крошечная, можно по всему коду полазить, если интересно) PS: не диаграмма, а граф.
Alexey
спасибо) ну у меня задача разобраться ка кработает, и мне самому интересно понять в деталях как все делается по божески
Alexey
ибо препод не обьяснил ничего совсем, а информации в интернете нету)
KosBeg
> "а информации в интернете нету" :рукалицо:
Ask
если тебе надо разобрать что делает софтина ты должен знать асм, но ты спрашивал правильно ли ида листенг вывела, значит ты не знаешь асм. как будешь задание выполнять?)
Alexey
ну вот щас буду изучать) я просто не знал с какого края подступиться и вообще хотел сначала увидеть нормальный код)
Alexey
спасибо за помощь, ребята, постараюсь больше не задавать тупых вопросов))
Ask
всегда начинай с инструкции ))
KosBeg
options -> general
KosBeg
options -> general
попробуй это, может поможет в изучении
Alexey
о, шикарно) спс)
Aiwan \ (•◡•) / _bot
@dLex74
@dLex74 ты где?
Ask
обиделся нарна 😂
Aiwan \ (•◡•) / _bot
мож понял что глупость сказал?
Ask
надо тем кто скинуть скрины, пусть мониторят его потихоньку ))
Roman
/
Anonymous
JeisonWi
you can also try radare2 instead of pirated IDA Pro
Aiwan \ (•◡•) / _bot
Знаю
как тогда sasm использовать через командную строку?
Aiwan \ (•◡•) / _bot
лано, забей
Anonymous
как тогда sasm использовать через командную строку?
Не понял вопроса. Как компилятор вызвать их командной строки?
Aiwan \ (•◡•) / _bot
да
Aiwan \ (•◡•) / _bot
я про sasm
Aiwan \ (•◡•) / _bot
Anonymous
да
ну обычно компилятор FASM
Anonymous
NASM
Anonymous
смотря для чего
Anonymous
обычно я не пишу на чистом ассемблере
Anonymous
а использую sasm
Anonymous
как среду
Anonymous
а с++
Anonymous
Visual Studio
Aiwan \ (•◡•) / _bot
Aiwan \ (•◡•) / _bot
иде и ассемблер все таки разные понятия, но я видимо придираюсь
Anonymous
когда на PHP пишу
Anonymous
то notepad++
Alexey
vim прикольная штука для подобных вещей
Anonymous
причем очень хороший
Anonymous
я под nix редко сижу
Aiwan \ (•◡•) / _bot