Anonymous
<select name="id_usluga" id="usluga" class="form-control">
Anonymous
изменит положение, с остальными аналогично
Anonymous
а пых ругается на то, что ты пытаешься эскейпить несуществуюзщие индексы в массиве поста
DrRastafarai
понял
ща исправлю
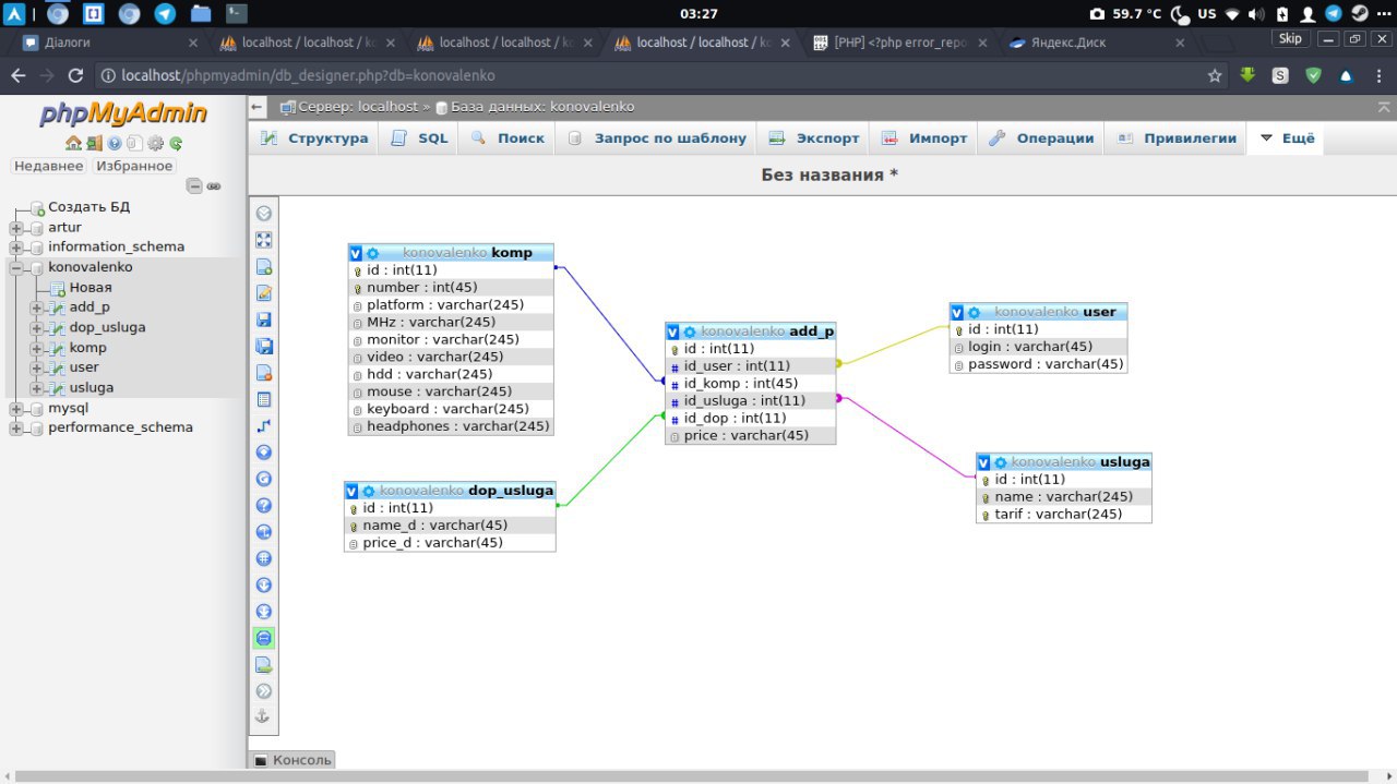
если что скрин БД
DrRastafarai
Anonymous
да че нам бд, если до бд дело даже не доходило, все гасилось еще на фильтре, перед добавлением в бд
Anonymous
'{$id_user}',
кто мне обхяснит, нахера в кавычках и в фигурных скобках? лишней нагрузки наебнуть чтоли?
$id_user,
- так разве не проще?
DrRastafarai
ну на всякий
мало ли
DrRastafarai
мне тут так советовали
DrRastafarai
сейчас отсталась 1 ошибка в логе
[Fri Jun 16 02:32:09.417004 2017] [php7:notice] [pid 15272] [client ::1:41892] PHP Notice: Undefined variable: id_dop in /srv/http/konovalenko/add_p.php on line 21, referer: http://localhost/konovalenko/add_p.php
Anonymous
бля
DrRastafarai
та самая линия
$query = "INSERT INTO add_p (id_user, id_komp, price, id_usluga, id_dop) VALUES ('{$id_user}', '{$id_komp}', '{$price}', '{$id_usluga}', '{$id_dop}')";
Anonymous
Anonymous
даже в фильтре нет
DrRastafarai
Нашед
DrRastafarai
л
Anonymous
делай там как
Anonymous
давай там если есть вопросы - задавай, я в тч 5-10 минут буду тут еще, потом дипин ставить буду
DrRastafarai
ошибок в логе нету
но в любом случае не добавляет
DrRastafarai
https://pastebin.com/Ku4S39eu
DrRastafarai
вардамп выдает
object(mysqli_result)#2 (5) { ["current_field"]=> int(0) ["field_count"]=> int(2) ["lengths"]=> NULL ["num_rows"]=> int(2) ["type"]=> int(0) }
Dmitriy
что выдает mysqli_error($db) ?
DrRastafarai
амм
куда его вставить что бы проверить?
у меня есть error_reporting(E_ALL);
ini_set('display_errors', '1');
но там пусто
Dmitriy
https://stackoverflow.com/a/17053489
Dmitriy
пример
DrRastafarai
пусто
DrRastafarai
DrRastafarai
может быть проблемой то, что у меня разные длина\значение?
Dmitriy
неее. есть дамп таблицы ? а то все равно трамвай жду
DrRastafarai
object(mysqli_result)#2 (5) { ["current_field"]=> int(0) ["field_count"]=> int(2) ["lengths"]=> NULL ["num_rows"]=> int(2) ["type"]=> int(0) }
Dmitriy
что там с дампом таблицы ?
DrRastafarai
аммм
это типа экспортировать ее?
не понял
Dmitriy
ага.
Dmitriy
ну или хотябы просто ddl
create table и т.д
DrRastafarai
Dmitriy
$id_user = $_COOKIE['id']; точно всегда есть ?
DrRastafarai
да
проверял
DrRastafarai
куки есть
DrRastafarai
Dmitriy
блин догнал
Dmitriy
ковычки
Dmitriy
епт
DrRastafarai
какие ?
Dmitriy
и таблица не правильно составленаа
Dmitriy
в плане внешних ключей
DrRastafarai
может быть
плохо в этом шарю
DrRastafarai
так а что с ключами делать?
Dmitriy
Переделать.один ключ ссылается на имя а должен на айди
DrRastafarai
там все кроме одного ссылаются либо на имя либо на номер
я просто в этой таблице название не особо правильно записал
DrRastafarai
или нет
DrRastafarai
DrRastafarai
еееееееееее
Ad
Извиняюсь, напомните, как ....author.first_name as author_fname, author.last_name as author_lname... на выходе получить как fname+lname?
DrRastafarai
Спасибо большое!!
DrRastafarai
Chuvi
(;¬_¬)
суп чатик
.sha
Ребят, вопрос не совсем по php, просто статейку на хабре читал. Вот у нас глубина цвета 8 бит, значит у нас есть 256 цветов на пиксель. Но как при такой глубине получаем ~17 миллионов оттенков?
🐴
Евгений
Евгений
щас почти везде 32 бита на пиксель
Евгений
а сканеры часто пользуются и 40 и 48 битами
.sha
Да ну... Вот статья на хабре https://goo.gl/nmxqht
Там говорят про 8 бит.
(;¬_¬)
Евгений
в статье речь о физическом пикселе, каждый логичекский пиксель ( которых например в фуллхд 1920х1080 ) состоит из 3 физических красного, синего и зелёного
Евгений
https://yandex.com/images/search?text=%D0%BF%D0%B8%D0%BA%D1%81%D0%B5%D0%BB%D1%8C%20%D0%BC%D0%B0%D1%82%D1%80%D0%B8%D1%86%D1%8B
.sha
Из чего состоит пиксель я знаю (:
То есть такое количество оттенков мы получаем как раз из-за использования 3 цветов? А 256 оттенков это у каждого физического пикселя?
Евгений
верно
.sha
Ну понятно тогда.
Sergey
Евгений
rly?
ну в мониторах поменьше
Sergey
везде 24
Sergey
по 8 на пиксель
Sergey
и по 10 только в топовых мониторах
Sergey
32 на 3 не делится, чтоб быть везде
🐴
https://en.m.wikipedia.org/wiki/Color_depth#True_color_.2824-bit.29
(;¬_¬)
🐴
(;¬_¬)
Ну маааааам
нет, хватит сидеть за своим комплюктером, а то шнур питания заберу
🐴