Rmn
и по бокам седина пошла
Rmn
так что я смирился уже
DeniskaAb
так что я смирился уже
В петлю только не лезь.
Дима
мой кода не вызывается вообще. рабочий все ок
Так как материалы по теме все хаотичные и слабо помогающие я всё изучал методом доки и отладчика, на одном экране официальная дока по ангуляру, просто не закрывал её никогда, на втором ставлю breakpoint внутри какой-нибудь особо непонятной фигни и прямо изнутри начинал всё смотреть и пытаться вызвать в консоли
Rmn
да да
Rmn
брекпоинты и дока
Rmn
и дебаг
Rmn
я так всю непонятную фигню изучаю всегда
Rmn
http://stackoverflow.com/questions/22320746/how-to-debug-angularjs-in-chrome-browser мм кстати
Rmn
а какие советы по дебагу ангулар в хроме?
Дима
Поставь второй браузер с расширением angular batarang (почему второй - батаранг сильно тормозит)
Дима
Будешь видеть все скоупы, например
Rmn
отлично
Дима
Хз даже как бы я без этого жил)
Дима
А ещё там можно посмотреть структуру своего проекта и окончательно выпасть в осадок 😄
Дима
Как не надо делать проекты на ангуляре
Rmn
хоспади
Rmn
да я похоже полысею к 30
Дима
да я похоже полысею к 30
Ну потом всё резко становится проще)) Главное на начальном этапе освоиться
Дима
Rmn
а еще есть какие то полезные плагины для хрома для фронта?
Rmn
для отладки там, разработки
Ilya 🃏
ng-inspector Не батаранг, конечно, но скоупы посмотреть можно
Rmn
ага поставил тоже
Дима
а еще есть какие то полезные плагины для хрома для фронта?
https://chrome.google.com/webstore/detail/angular-watchers/nlmjblobloedpmkmmckeehnbfalnjnjk Счётчик angular watcher, чтобы узнать, не офигел ли ты))
Дима
У меня максимум было 3,5 тысячи ватчеров
Дима
Не спрашивайте((
Rmn
я пока ватчеры не использовал, но на будущее пригодиться
Дима
А, да, в нём ещё есть полезный глобал для отладки
Дима
я пока ватчеры не использовал, но на будущее пригодиться
Используешь, в этом весь прикол. Все директивы и прочее - на ватчах и если подходить необдуманно, их количество станет расти угрожающе быстро
Rmn
а ок. я сейчас в гугле набрал что такое ватчеры кек
Rmn
я видел их можно явно вызывать
Rmn
https://developers.google.com/web/tools/chrome-devtools/debug/remote-debugging/remote-debugging?hl=en кстати недавно узнал что через хром можно вот так девайсы дебажить
Anonymous
вернее не у меня
Anonymous
потом подоптимизировал и стало около тысячи
Дима
у меня было 10к
Жесть)) 5 fps?
Anonymous
ну не 5, но лагало сильно
Anonymous
слава аллаху есть ::
Дима
Представляю %)
Anonymous
2к ватчеров вообще ангуляр нормально выдерживает
Rmn
128 пока что :(
Rmn
ниче
Rmn
я догоню хотя бы до 1к
Дима
слава аллаху есть ::
Оно вроде как то не до конца оптимально работает, я когда прописывал эти биндинги для оптимизации, мельком где-то читал
Rmn
а что такое ::?
Anonymous
:: оптимально работает, вотчит до тех пор, пока там не появится значение, потом убивает вотчер
Anonymous
Ilya 🃏
Е-мое, 2к ватчеров? Черт, как вы это делаете Что за такой глобальный проект?)
Anonymous
пишешь {{::pooq}}
Ilya 🃏
Google 2.0?)
Anonymous
Е-мое, 2к ватчеров? Черт, как вы это делаете Что за такой глобальный проект?)
для неоптимизированного крупного проекта вполне норм
Ilya 🃏
Жестяк
Дима
а что такое ::?
One time binding, значение присваивается один раз и потом больше не обновляется для оптимизации
Ilya 🃏
Я постоянно свой революционирую) Сначала был один файл, потом разбил на фабрики, контроллеры, сервисы и т.д. Сейчас думаю разбивать контроллеры на файлы))
Дима
Е-мое, 2к ватчеров? Черт, как вы это делаете Что за такой глобальный проект?)
Полностью кастомизируемые директивы 5-6 уровней вложенности
Anonymous
ты на самом деле недооцениваешь количество ватчеров у себя в проекте
Ilya 🃏
😱
Anonymous
500 ватчеров это вообще мелкий проект
Дима
Ilya 🃏
Это сам проект?
Дима
Поле директива, блок, строка, и т.д. А многие свойства svg нужно писать в коде, для них нет css
Дима
Да
Дима
Поле директива, блок, строка, и т.д. А многие свойства svg нужно писать в коде, для них нет css
Вот и выходит, когда в каждой строке стоит {{::paddingRight}} то уже полтинник
Ilya 🃏
Дима
Это фиговая архитектура, но если решать в лоб, то реально ватчеры попрут по экспоненте
Ilya 🃏
"Насрать, сделаю так, потом поменяю" и не поменяю) Обычно с такого все начинается)
Ilya 🃏
Надо следить за такими моментами)
Дима
Угу
Rmn
а потом следом идет "но ведь работает же"
Дима
А потом "ой, не работает"
Ilya 🃏
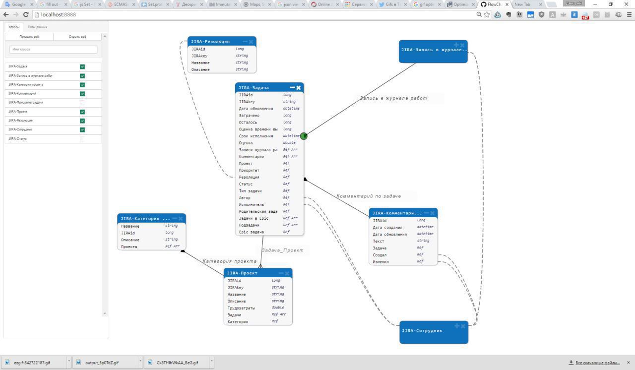
Слушай, ты скинул схемку, что это за вайвер проекта?
Дима
Что такое вайвер? 😄
Дима
А, viewer что ли?
Ilya 🃏
Ну это был скрин самого проекта или его схема? ну да
Дима
Ну это был скрин самого проекта или его схема? ну да
Это сам проект. Диаграмма классов для CRM системы, REST API, всё в реальном времени редактируется, двигается, масштабируется, сворачивается/разворачивается, соединяется и т.д.
Дима
Аналог Salesforce schema builder
Ilya 🃏
А, я думал как батаранг, но какой-то гипер навароченый) Мол весь проект можно просмотреть, что как куды и откуды